Introduction
In this article, you will learn how to completely uninstall the Device Integrator (DI) from a computer using the Revo Uninstaller application. The Device Integrator is a vital program required to run the POSweb application and manage hardware connections. Using a specialized uninstaller ensures that all residual files and registry entries are removed, preventing potential conflicts during future reinstalls.
In this article, you will learn how to safely remove the Device Integrator and clean up leftover files using Revo Uninstaller or manual methods.
This article will be helpful for PG Champions and IT Administrators.
Before you start
Check if Revo app is installed. Usually, you don't need to run it as administrator, but sometimes it is required (local computers might have different admin permissions).
It is also good to move the cfg.data file (Found in C:\ProgramData\Creadhoc\PerfectGym) to the desktop if you are reinstalling DI, so you don't lose device configuration for Posweb.
Fast lane
This is a brief overview. The following sections contain more detailed information.
Open Revo Uninstaller.
Right-click Device Integrator > Uninstall.
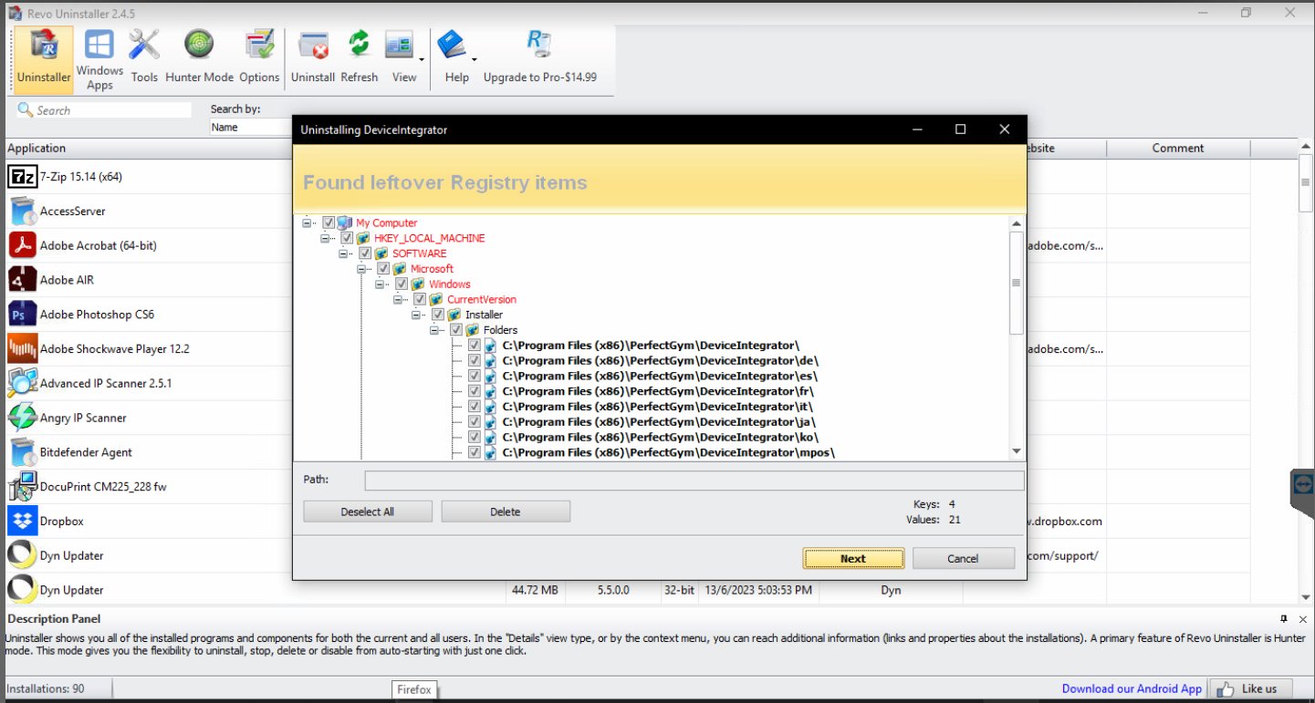
Select Moderate/Advanced scan.
Select all leftovers and Delete.
If DI is missing from the list, delete files manually from Program Files and ProgramData.
Instruction
1. Open Revo Uninstaller.
2. Find Device Integrator on the list. Right-click on it, and choose Uninstall.
3. Follow as the application guides you through the process
4. Scan your computer to find if none of the DI files were left on your computer - select Moderate/Advanced scan power to do so.
5. Select all files, and delete them. After the process, the DI should be fully uninstalled from the computer.
The exception is logs - if you need to leave them, to, for example, compare the behavior of a particular device, you can leave them.
Troubleshooting
What to do if there is no Device Integrator in the Revo Uninstaller?
Sometimes, DI is not visible in Revo. Then, uninstall the application as follows:
1. Delete all files from ProgramFiles (C:\Program Files (x86)\PerfectGym) and ProgramData (C:\ProgramData\Creadhoc\PerfectGym).
2. Find the DI installer on the computer or install it.
DI Installer must be the same version as the DI on the computer.
3. Press the Uninstall button.
Hints
Logs: If you need to troubleshoot a specific device issue later, you may choose not to delete the log files during the scan process to compare historical data.
Configuration: Always remember to back up the
cfg.datafile mentioned in the "Before you start" section if you intend to reconnect the same hardware on a new installation.